Hey everyone!
I’m using ribbons in VFX Graph, but I can’t manage to clip the length of it at high speeds.
I’ve tried using fake forces on a trail set to local space but it reacts too slowly and is too static.
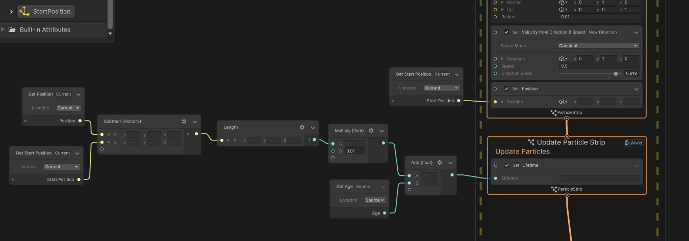
Any ideas on how to keep the world space ribbon length short when moving fast? here is my thinking process so far that, spoiler alert, works nothing like intended.
What am I missing?
