Hi everyone!
I’m Marina — a real-time VFX artist with a background in both art and technology, trying to weave beauty, logic, and emotion into one living flow.
For the past few years I’ve been working with Unity, Unreal, and Houdini — exploring how motion, light, and timing can tell stories and awaken feelings. I love that moment when a few abstract shapes suddenly start to breathe — when something technical turns into something alive.
I’ve been silently reading this forum for about four years, learning so much from all of you — and today I finally decided to write my first post.
To celebrate this small step (and to stay consistent with my own creative growth), I’ve started a personal challenge:
50 Weeks of Stylized VFX.
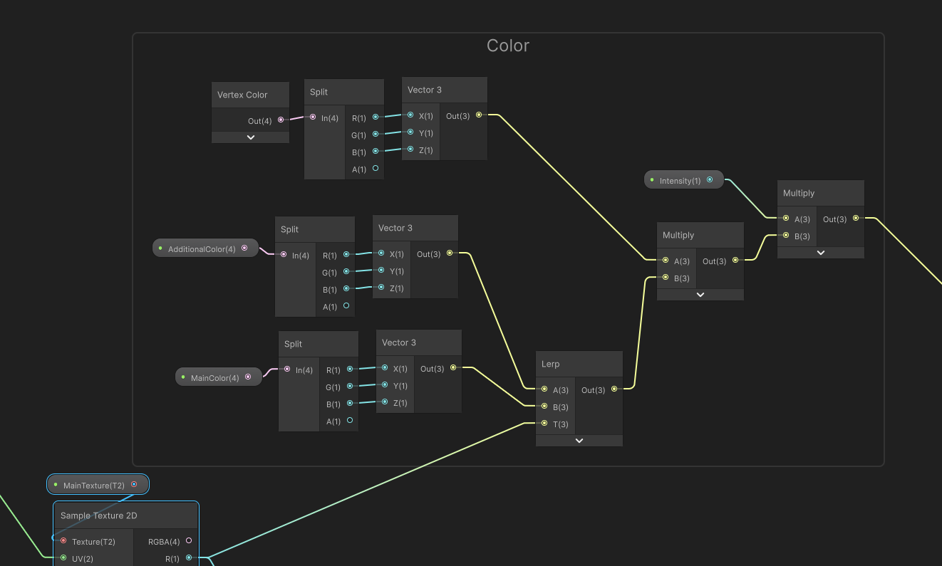
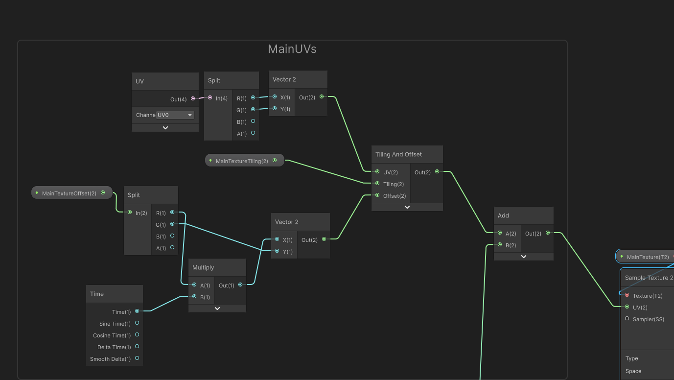
Each week, I create a new video — showing the process behind a texture, shader, or mesh, or explaining the basic principles that make an effect work. A few videos are already done, but now I want to make this journey more systematic — a space to grow, learn, and refine my voice as an artist.
I’m not chasing perfection — I’m experimenting, observing, and searching for the best format to express what I feel through real-time visuals.
My goal is to find that fragile balance between beauty and logic — and to share what I discover along the way.
I’m completely open to critique, comments, and new ideas — please don’t hesitate to share your thoughts or feedback. I deeply value honesty and dialogue, and I believe that every perspective helps the work become stronger and more alive.
I endlessly love what I do.
And it would mean a lot to walk this journey together — to learn, to exchange ideas, and to keep this spark of wonder alive.
Thank you for creating this space. I’ve been inspired by it for years — now it’s time to finally join in. ![]()







